Schemas
Tables
Relationships
Utility Tables
Constraints
Anomalies
Columns
Donate
SchemaSpy Analysis of
topp
.
atn
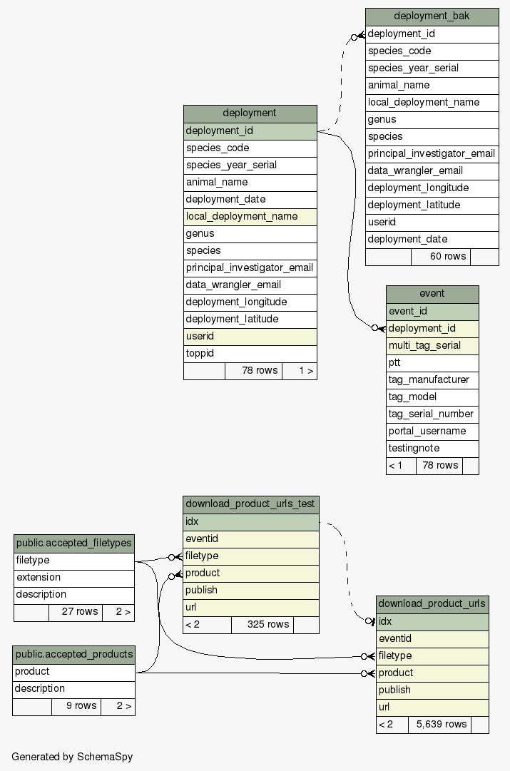
- All Relationships
Generated by
SchemaSpy
Generated by
SchemaSpy
on Wed Dec 27 13:21 PST 2017
Legend:
Primary key columns
Columns with indexes
Excluded column relationships
Dashed lines show implied relationships
<
n
> number of related tables
Implied relationships
All columns